Heizungsoptimierung mit Hottgenroth Software
Die Heizungsoptimierung hat sich in den letzten Jahren zu einem zentralen Thema der Energiewirtschaft entwickelt. Neue gesetzliche Vorgaben, insbesondere das Gebäudeenergiegesetz (GEG), verlangen effizientere Heizungsanlagen, um den Energieverbrauch zu senken. Der hydraulische Abgleich, der Einbau von Wärmepumpen sowie Optimierungen durch eine Energieberatung sind dabei entscheidende Faktoren zur Erfüllung der geforderten Effizienzstandards. Unternehmen und Fachleute sind angehalten, innovative Lösungen zur Heizungsoptimierung umzusetzen. An dieser Stelle setzt die Hottgenroth Gruppe an: mit benutzerfreundlicher und fortschrittlicher Software.
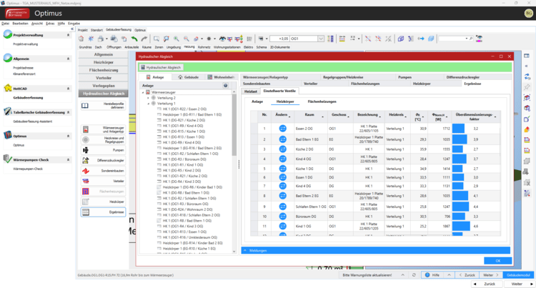
Optimus – Die Software für den hydraulischer Abgleich
Ein zentrales Element der Heizungsoptimierung ist der hydraulische Abgleich. Mit der Software-Lösung Optimus von Hottgenroth kann, neben der Berechnung eines solchen Abgleichs, eine vereinfachte Heizlastberechnung in Anlehnung an die DIN/TS 12831-1:2020-04 durchgeführt werden. Zur Unterstützung bei Sanierungsprojekten beinhaltet sie eine Dokumentation der Planung sowie Ausdrucke für die Beantragung von BEG-Fördermitteln.
Der integrierte Wärmepumpen-Check ermöglicht Ihnen eine schnelle Prüfung, ob der Einbau einer Wärmepumpe in dem entsprechenden Objekt sinnvoll ist. Auch ein Vergleich mit verschiedenen Vorlauftemperaturen und anderen Anpassungen ist in nur wenigen Klicks möglich. Die Software errechnet dann eine Entscheidungshilfe und empfiehlt gegebenenfalls direkt eine Wärmepumpe.
Der WP-Planer – Simulationen rund um Wärmepumpen leicht gemacht
Für eine detaillierte Planung einer Wärmepumpe ist die Software WP-Planer die ideale Ergänzung. Mit Hilfe einer Simulation können Sie die Wirtschaftlichkeit nach VDI 2067 berechnen sowie eine Gewinnberechnung und eine Bedarfsbestimmung durchführen. In einem weiteren Schritt können Sie die Auslegung der Wärmepumpen unter Berücksichtigung standortbezogener Bedingungen, Einbindung weiterer Wärmepumpen sowie primäre und sekundäre Heizkessel planen.
Die integrierte CAD-Anwendung HottCAD ermöglicht dabei eine 2D- und 3D-Darstellung sowie den Austausch zwischen den verschiedenen Software-Lösungen.
GEG-Pakete: Rundum-Lösungen für Energieberater
Für Energieberater bietet Hottgenroth mit den GEG-Paketen eine Komplettlösung zur Energieeffizienzberatung. Die enthaltene Software Energieberater ermöglicht die Erstellung von Energiebedarfsausweisen sowie individuellen Sanierungsfahrplänen (iSFPs). Ergänzende Software-Produkte decken Bereiche wie Ökobilanzierung, Lüftungskonzepte und Wärmebrücken ab. Alle Produkte nutzen dabei eine integrierte Version von HottCAD.
GET NORD in Hamburg: Mehr über Heizungsoptimierung erfahren
Auf der GET NORD in Hamburg können sich Interessierte über moderne Lösungen im Bereich des Elektro- und SHK-Handwerks informieren. Vor Ort stellen Experten die neusten Entwicklungen vor und zeigen, wie sich Projekte mit der Software von Hottgenroth effizient und zukunftssicher gestalten lassen.
